Il VAD Softpi rende disponibile Studio 8.1, la nuova release dell’ambiente di sviluppo di applicazioni web e mobile di Omnis Software.
La versione ora in commercio offre agli sviluppatori la possibilità di caricare e condividere le librerie su GIT, raggiungendo così un pubblico più ampio attraverso il popolare sito di code sharing.
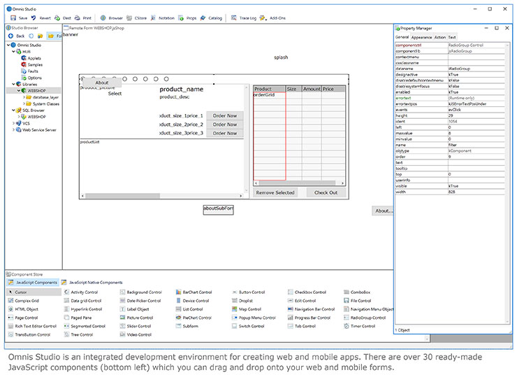
La nuova versione consente anche di utilizzare Controlli JavaScript già disponibili e aggiungerli alle librerie e ai progetti Omnis, aumentando la ricchezza dell’interfaccia utente della soluzione e aprendo l’ambiente di sviluppo integrato (IDE) a nuovi sviluppatori di componenti JavaScript.

I miglioramenti di Omnis Studio 8.1 includono anche la possibilità di inviare notifiche push ai clienti, rendendo le applicazioni mobili più coinvolgenti e interattive per gli utenti finali. Inoltre le finestre web e mobile possono essere ora pienamente responsive, consentendo di soddisfare tutti i dispositivi e le piattaforme da una sola base di codice applicativo. Inoltre, è stata aggiunta a questa release una versione “headless” (senza testa) del server di applicazioni Omnis, che consente di distribuire facilmente le applicazioni Web e mobili su una gamma più ampia di configurazioni di server Linux.

Gli utenti attualmente presenti sul Omnis Developer Partner Program (ODPP) possono eseguire gratuitamente l’aggiornamento a Studio 8.1: i nuovi numeri di serie saranno inviati via e-mail dopo il rilascio della release. Gli sviluppatori Omnis che non hanno ancora il programma di supporto possono aggiornarsi a questa nuova versione contattando l’azienda.






